Notice
Recent Posts
Recent Comments
반응형
오늘도 공부
안드로이드 클린 아키텍쳐 관련 링크 모음 본문
반응형
Google MVP 패턴 추천 리스트 모음
https://github.com/googlesamples/android-architecture
Realm 클린 아키텍쳐 설명
https://academy.realm.io/kr/posts/clean-architecture-in-android/
클린 아키텍쳐 설명
https://8thlight.com/blog/uncle-bob/2012/08/13/the-clean-architecture.html
안드로이드 클린 아키텍쳐 추천 블로그
https://fernandocejas.com/2014/09/03/architecting-android-the-clean-way/
안드로이드 클린 아키텍쳐 구조 설명
https://medium.com/@dvd.ciri/android-clean-architecture-project-structure-7a6a0569a495
안드로이드 클린 아키텍쳐 자세한 설명
Clean architecture in Android with Kotlin + RxJava + Dagger 2
예제 소스
https://github.com/android10/Android-CleanArchitecture
https://github.com/bufferapp/android-clean-architecture-boilerplate
https://github.com/vpaliyX/Melophile
https://github.com/armcha/Ribble (코틀린 소스)
안드로이드 클린 아키텍쳐 보일러 플라이트 소스
https://github.com/dmilicic/Android-Clean-Boilerplate
반응형
'링크모음 > Android' 카테고리의 다른 글
| FCM을 안드로이드(클라이언트)에서 직접 푸시보내기 (0) | 2017.10.25 |
|---|---|
| fabric에 오류 보내기 (0) | 2017.10.25 |
| 메트리얼 디자인 정리 글 (0) | 2017.10.18 |
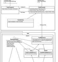
| Android google todo mvp uml 이미지 (0) | 2017.10.16 |
| android 클린 아키텍쳐 모음 (0) | 2017.10.15 |
